Возможности PERCo-SM18
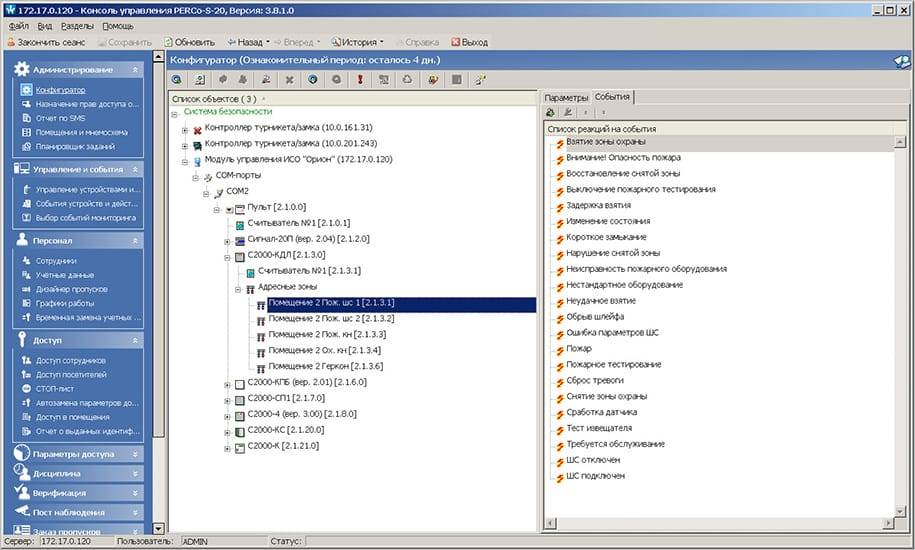
• Мониторинг состояния объектов системы безопасности в едином интерфейсе. Все данные выводятся на центральный пост. Состояние датчиков и приборов отображается различными цветами на мнемосхеме.
• Контроль состояния системы охранной и пожарной безопасности в целях оперативного реагирования в случае экстренной ситуации.
• Управление взятием зон под охрану и снятия с охраны с помощью карты доступа или с помощью программного обеспечения.
• Задание реакции управления устройствами контроля доступа при возникновении тревожной ситуации.
• Управление приборами интегрированной системы охраны «Орион».
Возможность непрерывного контроля охранно-пожарной обстановки с ее визуализацией на мониторе сотрудника безопасности и оперативного реагирования на нештатные ситуации реализуется в разделе S-20 «Центральный пост охраны».
Интеграция с оборудованием ИСО «Орион» доступна в новой версии ПО PERCo S-20 3.8.1.0. Модуль интеграции можно использовать в ознакомительном режиме в течение 30 дней. Для продолжения эксплуатации необходимо приобрести лицензию и ввести код активации. В противном случае работа системы с оборудованием ИСО «Орион» блокируется.
В составе системы S-20 достаточно одного модуля интеграции с ИСО «Орион» PERCo-SM18 на систему в целом, но для его работы необходимы следующие модули:
• PERCo-SM01 «Администратор» - для занесения и отображения конфигурации приборов ИСО «Орион», объединенных пультом управления C2000 или C2000M, во многоуровневом списке объектов системы безопасности.
• PERCo-SM08 «Мониторинг» или PERCo-SM13 «Центральный пост» - для непрерывного контроля охранно-пожарной обстановки с ее визуализацией на мониторе сотрудника безопасности и оперативного реагирования на нештатные ситуации.
Для интеграции также необходимы следующие программные средства ИСО «Орион»:
• Модуль управления оборудованием. Для использования модуля необходимо приобрести электронный ключ защиты. В состав модуля входит XML-RPC-сервер, обеспечивающий обмен данными между системой и оборудованием ИСО «Орион».
• ПО PPROG и UPROG для конфигурации приборов.
Корректная работа оборудования системы пожарной и охранной сигнализации «Орион» в единой системе S-20 возможна только с пультами управления C2000 и C2000M.
| Категория прибора | Прибор |
| Пульты управления | С2000 С2000-М |
| Блоки индикации и управления клавиатуры | С2000-К С2000-КС С2000-БКИ С2000-БКИ (вер. 2.20) С2000-БИ С2000-БИ (вер. 2.23) С2000-БИ исп. 01 |
| ППКОП с радиальными ЩС | С2000-4 С2000-4 (вер. 3.00) Сигнал-20 Сигнал-20П Сигнал-20П (вер. 2.04) Сигнал-20 сер. 02 Сигнал-20М |
| Адресно-аналоговые подсистемы (КДЛ) | С2000-КДЛ С2000-КДЛ-2И С2000-КДЛС |
| Адресно-пороговые подсистемы | Сигнал-10 |
| Адресно-канальные подсистемы | С2000-Adem |
| Приборы речевого оповещения | Рупор Рупор (вер. 2.00) Рупор-200 Рупор исп. 01 |
| Приборы управления пожаротушением | С2000-АСПТ С2000-АСПТ (вер. 2.00) С2000-АСПТ (вер. 3.00) С2000-ПТ Поток-3Н Поток-3Н (вер. 1.03) Поток-БКИ |
| Релейные блоки | С2000-КПБ С2000-КПБ (вер. 2.01) С2000-СП1 |
| Приборы передачи извещений | С2000-ИТ С2000-PGE УО-4С |
| Резервированные источники питания | РИП-12 RS РИП-12-2А RS РИП-24-2А RS |
| Преобразователи протоколов | С2000-ПП |
Построение систем контроля и управления доступом на базе ИСО "Орион".
Часть 1. Теория - 1
Часть 2. Ответы на вопросы - 1
Часть 3. Теория - 2
Часть 4. Ответы на вопросы - 2
Часть 5. Теория - 3
Часть 6. Ответы на вопросы - 3
Сравнительная таблица систем безопасности PERCo
| Параметры сравнения | PERCo-Web | PERCo–S-20 | PERCo–S-20 «Школа» | PERCo–S-800 |
| Назначение | Система контроля доступа для малых и средних предприятий | Единая система безопасности и повышения эффективности для средних и крупных учреждений и предприятий | Система контроля доступа для учебных заведений | Система ограничения доступа к банкомату |
| Программное обеспечение | Требуется установка только сервера системы. Пользователи работают через веб-браузеры | Требуется установка сервера. Требуется установка пользовательского ПО на все компьютеры пользователей | Требуется установка сервера. Требуется установка пользовательского ПО на все компьютеры пользователей | ПО не требуется, настройки и диагностика осуществляются в web–интерфейсе контроллеров |
| Удаленный доступ | Из любого места при подключении к интернету | Нет | Нет | |
| Сервер системы | Устанавливается на ПК с ОС Windows | Устанавливается на ПК с ОС Windows | Устанавливается на ПК с ОС Windows | Не требуется |
| Рабочие места пользователей | ПК, планшеты, смартфоны с любыми ОС | ПК, ОС Windows | ПК, ОС Windows | Работа в web–интерфейсе контроллеров при подключении через web–браузер |
| Лицензии на комплекты и модули ПО | Лицензии без ограничения рабочих мест | Лицензии на каждые 3 рабочие места | Лицензии на каждые 3 рабочие места | Не требуются |
| Оборудование | Может использоваться все оборудование PERCo кроме оборудования охранно-пожарной сигнализации * | Может использоваться все оборудование PERCo * | Может использоваться все оборудование PERCo кроме оборудования охранно-пожарной сигнализации * | Контроллер SC-820 Считыватель магнитных карт RMC01 Считыватель банковских карт RM-3VR |
| Контроль доступа сотрудников и посетителей | Полный функционал ** | Полный функционал * | Полный функционал ** | Доступ в помещение банкомата по валидным банковским картам |
| Удаленный заказ пропусков посетителей | С любого рабочего места | Только с компьютеров, на которых установлен этот модуль | Нет | |
| Дизайнер пропусков | Есть | Есть | Есть | |
| Видеоидентификация | Есть | Есть | Есть | |
| Дисциплинарные отчеты | Есть | Есть | Есть | |
| Табель УРВ Т12,Т13 | Есть | Есть | Нет | |
| Контроль доступа транспорта | Нет*** | Есть | Нет | |
| Видеонаблюдение | Нет*** | Есть | Есть | |
| Охранно-пожарная сигнализация | Нет | Есть | Нет | |
| Мнемосхемы | Нет | Есть | Нет | |
| Центральный пост охраны | Нет | Есть | Нет | |
| СМС-сервис | Нет | Есть | Есть | |
| Организация безналичных расчетов за питание | Нет*** | Есть | Нет | |
| Интеграция с 1С | Нет*** | Есть | Нет | |
| Распознавание документов | Нет*** | Есть | Нет | |
| SDK для интеграции со сторонними системами | Нет*** | Есть | Есть |
* кроме контроллеров и считывателей системы PERCo–S-800
** кроме контроллеров и считывателей системы PERCo–S-800 и оборудования ОПС
*** планируется к разработке в новой версии
Состав комплектов программного обеспечения PERCo S-20
| Модули программного обеспечения комплексной системы безопасности S-20 | Комплекты программного обеспечения S-20 | |||||||||
| SP09 | SP10 | SP11 | SP12 | SP13 | SP14 | SP15 | SP16 | SP17 | ||
| Модуль SN01 «Базовый комплект ПО» (на 3 рабочих места) | + | + | + | + | + | + | + | + | + | |
| Модуль SM01 «Администратор» (на 3 рабочих места) | + | + | + | + | ||||||
| Модуль SM02 «Персонал» (на 3 рабочих места) | + | + | + | + | + | + | + | + | ||
| Модуль SM03 «Бюро пропусков» (на 3 рабочих места) | + | + | + | + | + | + | + | + | ||
| Модуль SM04 «Управление доступом» (на 3 рабочих места) | + | + | + | + | + | + | + | + | ||
| Модуль SM05 «Дисциплинарные отчеты» (на 3 рабочих места) | + | + | + | + | + | + | + | |||
| Модуль SM07 «Учет рабочего времени» (на 3 рабочих места) | + | + | + | + | ||||||
| Модуль SM08 «Мониторинг» (на 3 рабочих места) | + | + | + | + | + | + | + | + | ||
| Модуль SM09 «Верификация» (на 3 рабочих места) | + | + | + | + | + | |||||
| Модуль SM12 «Видеонаблюдение» (на 3 рабочих места) | + | + | ||||||||
| Модуль SM10 «Прием посетителей» (на 3 рабочих места) | ||||||||||
| Модуль SM13 «Центральный пост» (на 2 рабочих места) | + | |||||||||
| Модуль SM14 «Дизайнер пропусков» (на 3 рабочих места) | ||||||||||
| Модуль SM15 «Прозрачное здание» (на 3 рабочих места) | + | |||||||||
| Модуль SM16 «Кафе» (на 3 рабочих места) | ||||||||||
| Модуль SM17 «Автотранспортная проходная» (на 3 рабочих места) | ||||||||||
| Модуль SM19 «Интеграция с 1С:Предприятие» (кол-во рабочих мест не ограничено) | ||||||||||
| Модуль распознавания и извлечения данных из документов (на 1 рабочее место) | ||||||||||
| Модуль SM18 «Интеграция с ИСО «Орион» (по количеству рабочих мест «Мониторинг» и «Центральный пост») | ||||||||||
Приобретать программное обеспечение (ПО) системы безопасности S-20 можно либо отдельно по модулям, либо в виде сформированных комплектов, либо докупая к выбранному комплекту дополнительные модули ПО.
Каждый модуль сетевого программного обеспечения S-20 может быть отдельным рабочим местом.
Приобретая любой модуль ПО, Вы можете установить его на три рабочих места (за исключением «Базового ПО» - одно рабочее место, и модуля «Центральный пост» - два рабочих места).
Приобретая комплект ПО, Вы можете каждый входящий в комплект программный модуль установить на три рабочих места (за исключением модуля «Центральный пост» - два рабочих места).
Стоимость сетевого программного обеспечения системы безопасности S-20 не зависит от количества оборудования СКУД (точек прохода) и от количества карт доступа в системе.
Бренд | PERCo |
Вид оборудования | Программное обеспечение |
Тип лицензии | Платные |
Тип установки | На компьютер |
База данных | FireBird |
Тип продукта | Программное обеспечение |
Операционная система | Windows |
Сертификаты | Транспортной безопасности |
Страна производства | Россия |
Функция «Быстрый заказ» позволяет покупателю не проходить всю процедуру оформления заказа самостоятельно. Вы заполняете форму, и через короткое время вам перезвонит менеджер магазина. Он уточнит все условия заказа, ответит на вопросы, касающиеся качества товара, его особенностей. А также подскажет о вариантах оплаты и доставки.
По результатам звонка, пользователь либо, получив уточнения, самостоятельно оформляет заказ, укомплектовав его необходимыми позициями, либо соглашается на оформление в том виде, в котором есть сейчас. Получает подтверждение на почту или на мобильный телефон и ждёт доставки.
Оформление заказа в стандартном режиме
Если вы уверены в выборе, то можете самостоятельно оформить заказ, заполнив по этапам всю форму.
Заполнение адреса
Выберите из списка название вашего региона и населённого пункта. Если вы не нашли свой населённый пункт в списке, выберите значение «Другое местоположение» и впишите название своего населённого пункта в графу «Город». Введите правильный индекс.
Доставка
В зависимости от места жительства вам предложат варианты доставки. Выберите любой удобный способ. Подробнее об условиях доставки читайте в разделе «Доставка».
Оплата
Выберите оптимальный способ оплаты. Подробнее о всех вариантах читайте в разделе «Оплата»
Покупатель
Введите данные о себе: ФИО, адрес доставки, номер телефона. В поле «Комментарии к заказу» введите сведения, которые могут пригодиться курьеру, например: подъезды в доме считаются справа налево.
Оформление заказа
Проверьте правильность ввода информации: позиции заказа, выбор местоположения, данные о покупателе. Нажмите кнопку «Оформить заказ».
Наш сервис запоминает данные о пользователе, информацию о заказе и в следующий раз предложит вам повторить к вводу данные предыдущего заказа. Если условия вам не подходят, выбирайте другие варианты.
Если Вы хотите узнать об условиях доставки и оплаты, но не желаете о них читать, то Вы можете позвонить любому нашему сотруднику, и он обязательно Вам поможет.
Покупка за безналичный расчет
При оплате за безналичный расчет наш сотрудник свяжется с Вами, чтобы подтвердить заказ и уточнить сроки и адрес доставки. После оформления заказа сотрудник нашей компании вышлет вам счет, по которому необходимо будет произвести оплату.
После оплаты заказа к Вам приедет наш курьер, который доставит ваш заказ.
Самостоятельно забрать заказ из пунктов самовывоза Вы можете после его оплаты по безналичному расчету. Оплата доставки до пунктов выдачи транспортных компаний производится по тарифам выбранной Вами транспортной компании непосредственно в месте получения заказа.
Самовывоз из офиса нашей компании в Зеленограде, так же возможен после предоплаты по безналичному расчету, и предварительной договоренности с менеджером.
Интернет-магазин выполняет доставку любого товара своей собственной Службой доставки.
Стоимость доставки курьером
Стоимость доставки по Москве, Все товары —750 руб., бесплатная доставка от 25000 руб
Стоимость доставки по Московской области рассчитывается для каждого заказа индивидуально и зависит от суммарного веса товаров заказа и удаленности адреса доставки.
Время доставки
Время доставки согласовывается с менеджером Службы доставки, который обязательно свяжется с вами сразу после того, как вы разместите свой заказ.
Для осуществления доставки в регионы России мы пользуемся услугами компаний СДЭК, ЖелДорЭкспедиция, Автотрейдинг, Деловые Линии. В таком случае, указанными кампаниями взимается стоимость доставки по их внутренним тарифам с заказчика при получении товара.
Самовывоз
Забрать товар самостоятельно и абсолютно бесплатно можно только по адресу: Москва, Зеленоград, Панфиловский проспект, дом 10.
Забрать товар самовывозом можно по любому из адресов самовывоза указанных здесь, стоимость доставки до пункта самовывоза рассчитывается для каждого заказа по тарифам транспортных компаний.









